Activity

wroug

Fixed common bugs and crashes

Attachment
0
wroug

Shipped this project!

Hours: 6.51
Cookies: 🍪 111
Multiplier: 17.1 cookies/hr

I built a tool, that solves sudokus for you,
the hardest part was probably getting rid of all the times ir crashes
It was fun to work on tho and i loved to get the retro theme eventually working

wroug

RETRO THEME

Attachment
Attachment
Attachment
Attachment
Attachment
0
wroug

IT WORKS
Used hodoku for the solving and pyautogui for the input to sudoku
compiled it using nuitka

fair to say its efficient

Attachment
Attachment
0
wroug

Made a more proper tkinter gui

(i cant take a screenshot of it ;-;)

switched from pytesseract to ddddocr as its way more accurate

Attachment
0
wroug

Made first stuff work,
now it can take a screenshot of screen, capture the grid, and split it to pieces

Attachment
0
wroug

Shipped this project!

Hours: 30.52
Cookies: 🍪 9
Multiplier: 14.88 cookies/hr

I built a game similar to tic-tac-toe and a menu for it
The only exception being that the board is 3x10 and constantly shifts while you can only use parts of it at once.
It was challenging to get curses to work properly but when it did it made me very happy.
I’m proud of not dropping this like my previous projects.

wroug

Created a binary for it so no longer you have to mess with tar.gz stuff for installation :D

Attachment
0
wroug

Wrote installers for both linux and windows, added extra text and some extra menus, wrote a proper README, and put a new folder structure!!

Very happy how it turned out and i think i am ready to ship!!!

YAEEEEEEEEEEEEEEEEE!!!!!!!!!!!!!!!!!!!!!!!!!!!!!!!!!!!!!!!!!!!!!!!!!!!!!!!!!!!!!!!!!

Attachment
0
wroug

WERE BASICALLY READY FOR SHIPPING I JUST GOTTA GET FOLDER STRUCTURE RIGHT TO CREATE PIPY AND OTHERS

Attachment
0
wroug

I GOT THE MAIN MENU WORKING WHOOOOO

Attachment
0
wroug

NEW MENU DESIGN? How do yall like the background?
Thought maybe I’d try to make it pop

Also currently working on a small library to add input boxes and automated menu drawing and such to make the game more scalable

Attachment
3

Comments

anderotamm13
anderotamm13 4 months ago

lovely

anderotamm13
anderotamm13 4 months ago

meow :3

hack.clubber
hack.clubber 4 months ago

love it but what am i supposed to do when the current white space is full. Am i just stuck forever? FIX

wroug

Still working on menus, this turned out to be more complicated than i expected! ESPECIALLY WITH CURSES.

Made multiple modules to simplify rendering menus and stuff (could even be reused in other projects)
And a more modular approach than hardcoding!!!

Will be working more quickly to have enough time for Aces!

Attachment
Attachment
0
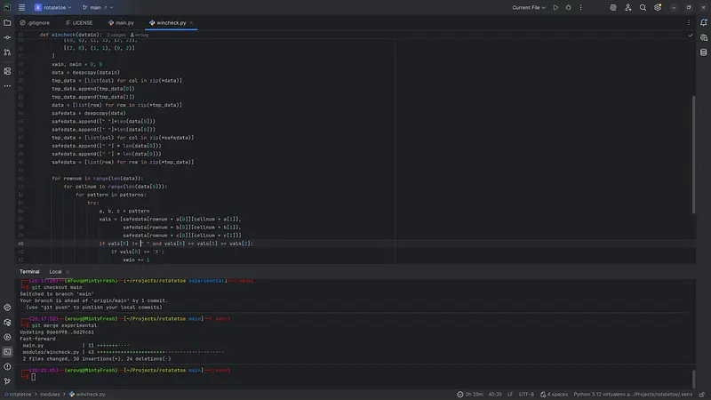
wroug

WIN CHECKING IS WORKING!!!!

All need to make now is a save file, ui and tutorial,

and after that… I THINK WERE READY TO SHIP!!!!!!!!!!! :DDD

Attachment
0
wroug

Quick update:

added commands!! (and fixed other bugs)

Attachment
0
wroug

WEEEEE
Scrolling works now (a teeny tiny bug remains)! And there’s now COLORS!!
Just need to implement win checking and maybe a points system and the CLI version would be DONE
^O^
XOXO

Attachment
0
wroug

Final post before signing off for the night, but made the gui look a bit more polished than just +–+

Attachment
0
wroug

The original ui design was lookin’ kinda too rectangular for tic tac toe so i also created an alternate option that’s square shaped :>
Prolly will polish more later

also listening to hamilton the entire time coding was nice af

Attachment
0
wroug

That was simpler than expected
Got the X’s and O’s displaying properly and swapped the cursor out for a inverted color thingy (more see, yay)

No win checking yet but that will probably be last as ive yet to implement the sliding mechanics

Attachment
0
wroug

Well that took a bit of effort, but
YAY! The cursor is finally movable around the grid, and custom size grids!! ^w^

Attachment
2

Comments

anderotamm13
anderotamm13 5 months ago

:3

anderotamm13
anderotamm13 5 months ago

:3

wroug

Drew a small ASCII grid (prolly will change later)
Got curses working for the first time and displaying the grid
(not supposed to be a feature, just for testing, but you can move the grid with the arrow keys)

Attachment
0