Activity

andromeda

Just a single devlog for this project as it was a relatively smol one!

As an exercise in learning C and boolean logic, I made a simple lil DPLL boolean satisfiability solver! In less nerdy terms, that means taking a boolean logic expression like this:

“(A or B) and (A and not C)”

And answering the question, “are there values we can assign A/B/C such that the whole expression is true?”. That’s boolean satisfiability!

It’s not the prettiest program in the world (im rawdogging just the logic part by reading in DIMACS CNF format and outputting straight to the terminal), but UI wasn’t the focus for this, tis the numbers that matter here 😌

Attachment
0
andromeda

Woahhh huge QoL updates coming throughhhh

I honestly can’t remember all the things I’ve tweaked/fixed since last time (I just rattled them all out like a machine gun lol), but if there’s one takeaway from this, Infinidesk is now (sorta) stable enough to use for real!

Listed here are a few things I do remember:

  • Windows can now be resized from their corners (which was surprisingly hard to do)!
  • No longer crashes when you open a context menu 💀
  • Supports various Wayland layer protocols, so launchers & overlays work!
  • Implemented tty switching, so you can use Infinidesk on the side of your “real” compositor
  • New .deb build pipeline for Debian-based distros (untested)
  • A couple of performance optimisations and fixes

I’ll try to make my devlogs more frequent from here on, especially if you lot are curious about my project!!

0
andromeda

Gosh almost 8 logged hours with no first devlog :heavysob: sorry guys but I was at a hackathon that’s my excuse and thusly was LOCKED INNN on the development and devlogs came secondary to that. But we’ve just submitted and I’m really excited to show off what this is (on a hasty phone-recorded video)!!!

I made my own waylond compositor (basically a program that takes different app windows and draws them together) but made it an infinite canvas, like a notes app! you can even draw over the top of it with a pen tool :3

2

Comments

gue doc
gue doc about 1 month ago

this idea is so cool!
i love how you scroll to see more of the tabs, and can make the all smaller or larger. nice work!

Solar
Solar about 1 month ago

that is actually really cool!

andromeda

After embarrassingly long, I now have a Python webserver which accepts HTTP POST requests and can create fully Obsidian-compatible object schemas! This lays the groundwork for then creating objects / instances of those schemas for note-taking.

I think I might be working myself into a dead end with the Obsidian compatibility constraint though, so I’m gonna be looking into switching to SurrealDB as an alternative :p

Attachment
0
andromeda

Alas, the internet is not to be trusted, and I had someone bring to my attention that sometimes trolls prowl the chat and spam slurs & NSFW links…

as such, I’ve added a spamton-flavoured NSFW link filter, and some swear & slur censorship :D

Attachment
1

Comments

regonold520
regonold520 2 months ago

i love the spamton stuff

andromeda

Shipped this project!

Hours: 26.17
Cookies: 🍪 282
Multiplier: 10.79 cookies/hr

Time to ship!!!

Current features include a fancy boot animation, basic window management, achievements system, live chat app, theme selector, and some other tidbits!

andromeda

It’s my birthday today! :D

To celebrate, I’ve pushed my first deployment release of Terminal93 - it’s now playable not just in your terminal, but in your browser as well!!

Try it out now at https://terminal93.fly.dev/ :)

Attachment
4

Comments

MilesWK
MilesWK 3 months ago

Happy Birthday! That’s really cool! Great work!

ttt600161
ttt600161 3 months ago

Happy Birthday! This seems kinda hard, do you use AI a lot?

andromeda
andromeda 3 months ago

Nope - i actually submitted this to a game jam as well so there was absolutely zero AI contribution!

andromeda
andromeda 3 months ago

and ty for the birthday wishes :)

andromeda

Here’s a bit of a wild feature… IRC-style live chat!!

I’ve created a chat app which connects to Trollbox, and lets you talk with other random people on the internet. I’ll probably regret this some day.

Attachment
0
andromeda

I’ve gotten rid of the achievement placeholder widgets and the UI actually looks nice now! :D

it took me way too long to figure out how I can mangle text in order to make this look semi-decent lol (and the fact that emojis are a different width to other text characters was throwing everything off)

Attachment
0
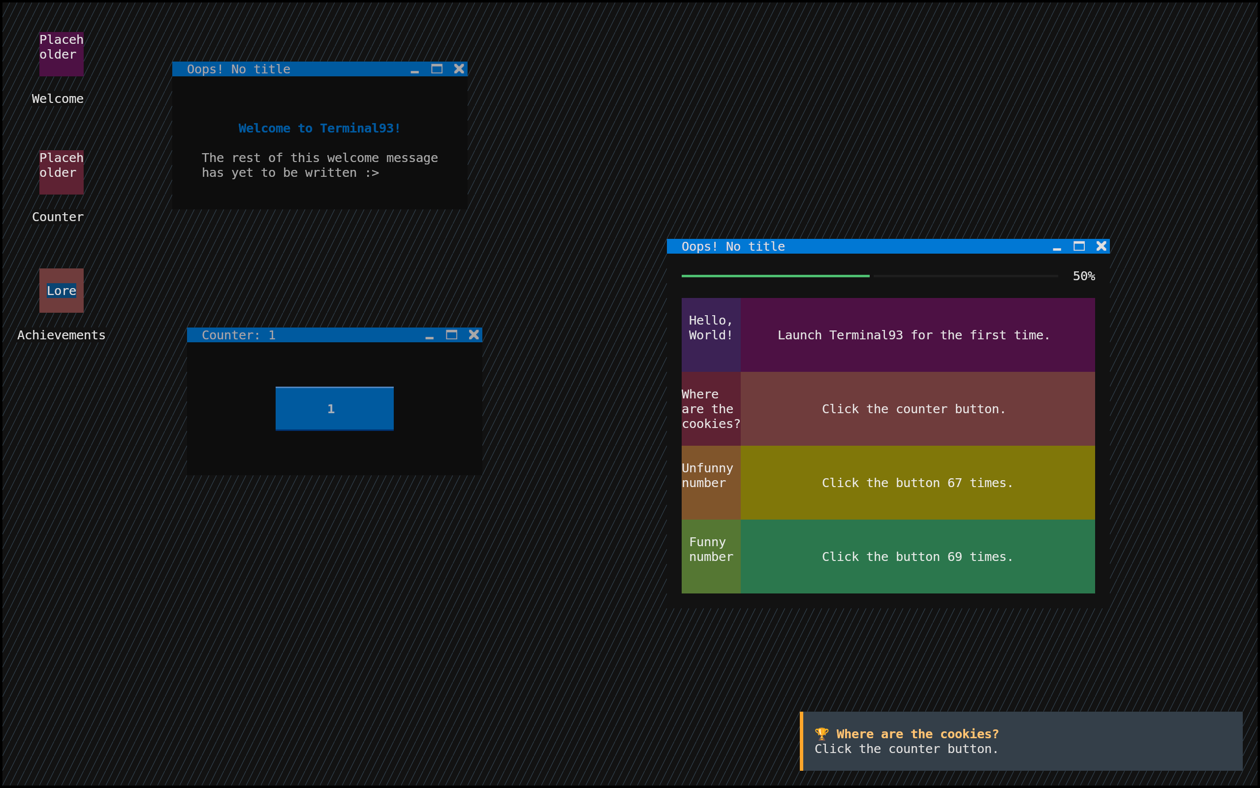
andromeda

It’s once again crazy hours (4:16am as I type…) but I’ve implemented the core mechanics of achievements now!! That’s including an app to view all available achievements, little pop-up notifications when reaching achievements, and a progress bar.

A handful of other tweaks were also done behind the scenes, including support for different window sizes, and reworked window focusing logic!

Attachment
0
andromeda

There are now fully functional autogenerated desktop shortcuts for each app!! App icons coming soon™ :D

(oh and the window close button works at last!!)

1

Comments

andromeda
andromeda 3 months ago

The current default behaviour for the close button is to quit the application, which closes all instances of the app’s windows - hence the slightly funky behaviour at the end where clicking the X button closes multiple windows :p

andromeda

I’ve begun implementing apps!! Currently they don’t do much (just a welcome message and a button which increments when clicked), but they’ll get a lil more exciting soon :D

Attachment
0
andromeda

After a handful of hours of work on this, I now have a fancy procedural boot animation, and draggable placeholder window widgets! :D

1

Comments

andromeda
andromeda 3 months ago

oh and if anyone else wants to try this out at any stage in development and has uv installed, you can use the below command:

uvx git+https://github.com/ThatOtherAndrew/Terminal93