Activity

dhairyakhannabuiss

YESSSS!!!!! it is finally working i got the god damn api integration correct !!!!! it took hours but yeah finally. All right so heres the update -
You can now use any - gemini , open ai , perplexity api key to actually make this work. (it is advised to use perplexity api). So yup its finally almost done. now to just add the cat images.

Attachment
0
dhairyakhannabuiss

well so i have been working on the extension ui and actually figuring out how to get it into the extensions in vs code. It was a little tough as this is the first time i am trying to make a vs code extension so i had to learn quite a lot of things on the way. Well the ui is now actually working!
next i now need to integrate my own images instead of emoji’s and also need to integrate gemini into this.

Attachment
0
dhairyakhannabuiss

So i have started working on it!! And it is pretty good till now.

Attachment
0
dhairyakhannabuiss

Shipped this project!

Children mostly babies fall prey to a form of retinal cancer that can be treated if caught early….. but it is not caught early due to high cost of treatment and scanning many are never even checked until it is too late. But this can be found out by white eye reflections in the child’s photo’s , usually normal eyes have a red reflection when a pic is taken with flash as the light hits the blood vesels in the eye and is reflected, but if it is white that is a very serious symptom of cancer . That’s why i built this detector - it’s free , can be used to detect cancer and save eyes and lives.

dhairyakhannabuiss

Well i have finally finished the frontend and also increased the training data to about 1200 pictures that i got from a public database and the images i colected combined. Also i have retrained the model with googles teachable machine. Also the front end has been completed!!

Attachment
Attachment
Attachment
Attachment
0
dhairyakhannabuiss

Well so i have trained the model using googles teachable machine and am now working on the froontend most of it is done i just have to make the homepage and a few minor adjustments. Also the model has an accuracy of about 75% which is fine but i will try and make it better by today so let’s see. I think i might be able to ship this by today as soon as the retraining for the model and the homepage for frontend are done. But even still the main frontend, the analyzer page is completed.
It makes me sad seeing the training data with many many chhildren whose eyes are basically almost gone because they are not found out early and honestly it is the type of pics that come in your nightmares. And the worst part most are only months old babies😢😭

Attachment
Attachment
0
dhairyakhannabuiss

Well well well i have added the pro templates!!!!!!! so boom my project is now almost ready for launch i just need to add persistance right now using cookies.

Attachment
0
dhairyakhannabuiss

Well so i have started the project and it is going very nicelly. i have created the main framework for it and a basic frontend but right now it is still not as advanced as i want it to be as i have not made many features such as ai flowchart generation (right now it generates it based on what it knows which is pretty limited). So right now i am going to start adding gemini via its api key to the project so that it is better at creating the flowcharts.

Attachment
0
dhairyakhannabuiss

So guys i have actually been testing the full free version and am now starting to actually make the pro templates now so yeah it took longer than excpected as i had to solve some exam sample papers but yeah i think i can publish it tommorrow if i can get my mom to allow me to be on the laptop for like 4- 5 more hours (its gonna take a lottt of convincing).

Attachment
Attachment
0
dhairyakhannabuiss

Well i have been testing my new system that i made the terrain chunk recycler and um…….. unfortunately it is not working i mean its not like not working at all its working but not as i wanted it to so now i am going to go and try and actually try and debug this thing probably even use ai to actually make it better. So yeah hopefully it gets done.

Attachment
0
dhairyakhannabuiss

So guys i have actually completed the whole website!!!!
well not the entire…. all thats left now is making the pro templates and also making the pro plans.
also i think i will provide the pro plan for free for the first week of signing up so that people can test it.
Also i will now start creating the pro templates and making some minor adjustements after that i will test this website 1 last time for any bugs and if i dont find any then most probably i might actually finish and ship this TODAY!!! ☺️

Attachment
0
dhairyakhannabuiss

All right so i have made a few minor adjustments but am still not liking the full floating origin thing right so it just feels wrong to trick the player by just respawning them (even if it is smoothly) so instead i am trying to make a chunk recycler now. It basically works like this -
Player moves →
Check distance to front chunk →
If threshold crossed →
Recycle back chunk →
Move it forward →
Regenerate terrain →
Regenerate road →
Infinite terrain!!!!!!
I have not actually created it yet but that is going to be my next move. right now i have just updated my floating origin script , car script and add fog (i think i will remove the fog) but my next move will be to make the chunk recycler.
So hopefully my next devlog will show that i have succesfully created the chunk recycler(HOPEFULLY).

Attachment
0
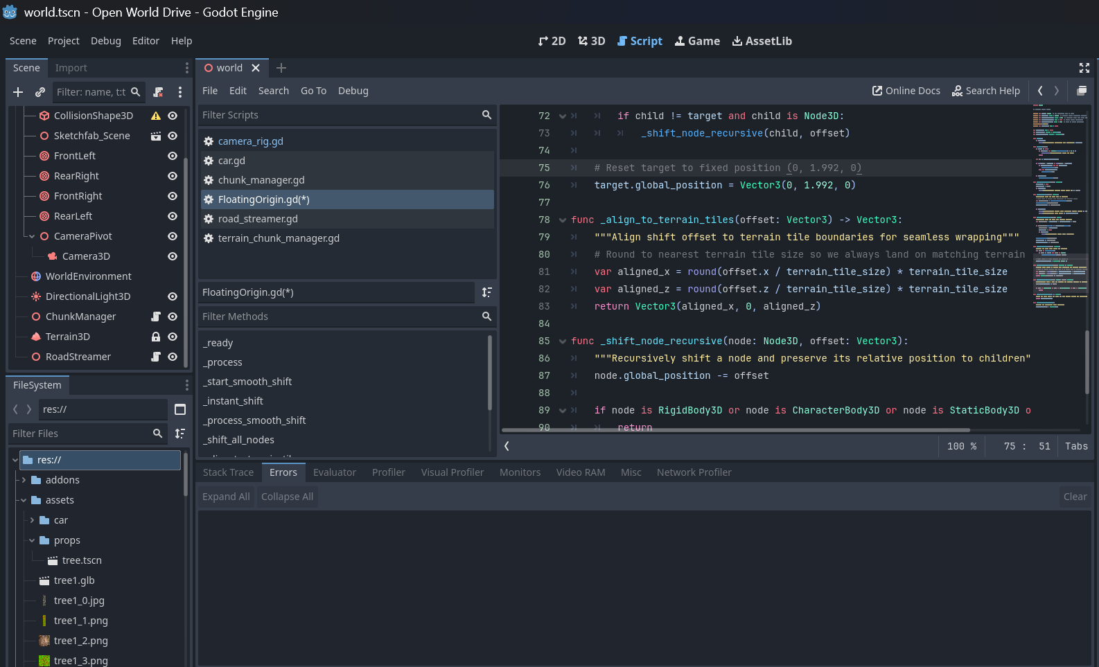
dhairyakhannabuiss

My original floating origin script was working but it was a little lagy and wasn’t smooth enough so i tried using chat gpt to actually debug the issue but i was unsuccessful in doing so with chat gpt(so i ditched chat gpt), then i tried using github copilot and it made it better but it was still lagy (very little) so with some minor adjustments from me it started working perfectly also i have expanded the game terrain so that the user gets more area to play under before the floating origin script does its job.

Attachment
Attachment
0
dhairyakhannabuiss

I have added a floating origin script to the world. So what it basically does is, it basically trasports the player back to the origin back at the origin and as the main terrain is so large most of the times the player feels that the origin is different but in reality it makes it feel like an open world game!

Attachment
0
dhairyakhannabuiss

LET THERE BE GRASS!!!
So as this was my first actual project in Godot it took me some time to realize how to add the grass texture to the terrain but now i have figured out how to do that - it was literally right in front of me (the add texture button).

Attachment
Attachment
Attachment
Attachment
0
dhairyakhannabuiss

Well finally after like literally a lot of try’s i have finally created a lag free chunk manager to generate trees near the user and delete them away from the user without the game lagging like crazy. the lag is gone the tree’s are actually being generated near the user and yup words can not express how happy i am that this is finally working. Now all i have to do is add grass , add the texture to the terrain and lastly add the road generator for a truly open world game.

Attachment
Attachment
Attachment
0
dhairyakhannabuiss

Well so i found a few bugs while testing the main one being the massive lag in the game due to-

  1. A pretty bad script for the chunk manager which is responsible for scattering trees , adding new ones deleting old ones based on the user’s position.
  2. My not so powerful laptop

Luckily I can fix the first problem (the bad script) but the other well……. they say never let go of hope. So hopefully by my next devlog the lag problem will be fixed.(keyword- HOEPFULLY)

Attachment
Attachment
0
dhairyakhannabuiss

Well there we go so i have created the Tree Scatterer that basically generates the trees near the player and makes them disappear away from them. So yeah pretty good.

Attachment
0
dhairyakhannabuiss

Well so i made the terrain better , smoother and easier to drive on and its looking pretty good!!

Attachment
0
dhairyakhannabuiss

Well so i have added terrain now i just need to make the curve roads , hills , grass , trees adjust the camera positioning and the game is done!!

Attachment
Attachment
Attachment
Attachment
Attachment
0
dhairyakhannabuiss

Well i have made the following changes -

  1. Added environment and sky
  2. Made the camera follow the car
  3. Made the visuals better
    Now all i have to do is -
  4. Make the hills and the other stuff around the road - trees grass etc.
  5. Add grip physics to the road and environment
    3)Create curve based roads
    4)Create the Procedural chunk loader (infinite world) since it is an open world game.
Attachment
0
dhairyakhannabuiss

Well i have finally created the basic framework for the game. it took a lot of patience coffee
(and telling my mom that i will leave the laptop in 5 mins like 100 times in a row!). But well finally the physics is not exploding car is not bouncing, not vibrating. Now all that is left is like 60% of the main part………… Sigghhhhh😮‍💨(just realized this emoji - 😮‍💨 - looks like a vaping emoji from afar)

Attachment
Attachment
Attachment
Attachment
Attachment
Attachment
0
dhairyakhannabuiss

Shipped this project!

Hours: 0.3
Cookies: 🍪 1
Multiplier: 1.7 cookies/hr

Well if you ever wanted to smash fruits (CHERRIES). here is the game for you.

dhairyakhannabuiss

So i am going to use the NLP that i had previously made for a project but that project never took off from the drawing board so well i am going to use the NLP in this to understand the user’s intent and problem that we are “DEFINITELY” going to solve. (wink wink)

Attachment
1

Comments

dhairyakhannabuiss

BTW just realised i gave away my API key in the image😢😢😭😭 but well i have changed the api key so yeah.

dhairyakhannabuiss

So well i have added the option to import an .md file . I have also created the main preview and code pages that allow the user to check the code for the .md file and edit it or preview the .md file.
So yes if anyone has any suggestions to make it better pls email me at - [email protected].

And dont forget to check out Notebook on - https://notebook1-tau.vercel.app/

Attachment
0
dhairyakhannabuiss

Well here is an update- i have tried to like add the custom system prompt and the training docs upload but for some reason the code starts to stop the conversation is it has any training docs uploaded . So well i need to trouble shoot rn.

Attachment
0
dhairyakhannabuiss

Ok so i have created a game (as is evident). I started working on this game yesterday and lets just say GitHub copilot was of huge help , not that i am saying the whole app is made with that but if any of you have any suggestions to make the game better then pls email the suggestions to me at - [email protected] . Also go ahead and test this fun game at - https://dhairyaapimaster.github.io/Food-Smash/

Attachment
0
dhairyakhannabuiss

All right so right now i have actually created the main voice agent as of such right so right now it is just a normal voice agent that answers questions and all but tommorow i plan on addin a way for users to add custom training docs!! so stay tuned for updates! :)

Attachment
0